品牌型号:MacBook Pro
系统:macOS 15.5
软件版本:Cursor 1.3.9
我们在写代码时,如果有一个高效的AI工具辅助开发,就可以大幅提升开发效率。Cursor作为一款AI辅助编程的工具,其自动补全与光标预测功能可以预测代码,按下Tab即可一键生成代码。很多人并不了解该功能,接下来本文将为大家介绍Cursor怎么设置自动补全功能,Cursor怎么开启光标预测的相关内容。
一、Cursor 怎么设置自动补全功能
自动补全功能是Cursor的重要功能,Cursor通过分析代码上下文结构与语法规则,实时生成代码建议,有效减少重复输入并降低语法错误率。该功能默认启用,如果你曾手动关闭该功能,可以参考下文步骤进行设置:
1)启动Cursor编辑器并打开项目文件,在主界面右上角点击齿轮标志进入设置界面。
2)选择【Tab】,开启【Cursor Tab】选项。
3)开启自动补全功能后,我们还可以配置自动补全的相关设置,例如:开启Type自动导包、Python程序自动导包等,避免频繁自动提示。

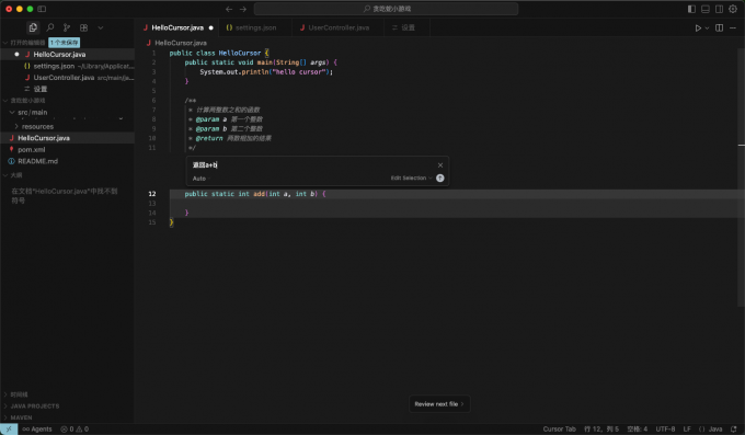
开启该功能后,我们在写代码过程中,Cursor会实时结合项目的代码,预测即将输入的代码。例如在下面一段java代码中,两个数字相加的方法体中并没有书写任何代码,但是Cursor会根据代码注释、方法命名等“已知条件”,推测即将输入的代码,按下【Tab】键即可自动补全代码。

二、Cursor怎么开启光标预测
Cursor的光标预测默认开启,除了上文介绍的开启【Cursor Tab】功能进行预测代码之外,我们也可以光标选中代码后,用“自然语言”进行描述,生成指定代码,具体步骤如下:
1、光标选择需要预测的代码块,按下快捷键【Command+K】。
2、在弹出的窗口中,用自然语言描述你要的代码,例如下图中,我需要Cursor预测该方法的逻辑,就直接告诉Cursor我的需求,按下回车Cursor即可自动生成代码。。

3、生成代码后,如果代码逻辑符合业务需求,我们可以按下【Command+回车】按键保留代码,如果描述需求不准确导致生成代码错误,也可以点击【Reject】或者按下对应的快捷键拒绝这次代码生成。

三、总结
以上就是Cursor怎么设置自动补全功能,Cursor 怎么开启光标预测的相关内容。使用Cursor进行开发时,参考上文内容,开启Cursor Tab功能后,无需自然语言描述,Cursor会自动根据代码,实时预测代码。按下Tab键即可保留预测的代码。如果预测的代码不准,我们也可以参考上文内容,用光标选中代码块后,用自然语言描述代码功能,Cursor会自动根据描述生成代码,希望本文对你有所帮助。